Javascript에서 날짜 객체는 시간값을 기초로 한다. 1970년 1월 1일 이후의 밀리초(milliseconds) 단위의 시간값이다.

가장 기본적인 날짜 함수는 Date()다.

추가적으로 getDay() 함수는 요일을 반환해준다. 현지 시간에 따라 지정된 날짜에 대한 요일을 얻는데 사용된다. 여기서 0은 일요일을 나타낸다. getDay()에 의해 반환되는 값은 요일에 해당하는 정수다. 일요일의 경우 0, 월요일의 경우 1, 화요일의 경우 2 등.
getHours() 함수는 현지 시간에 따라 지정된 날짜에 대한 시간을 얻기 위해 사용된다. 반환하는 값은 0에서 23 사이의 정수다.
getMinutes() 함수는 현지 시간에 따라 지정된 날짜의 분을 얻기 위해 사용된다. getMinutes()가 반환하는 값은 0에서 59 사이의 정수다.
getSeconds() 방법은 현지 시간에 따라 지정된 날짜의 초를 얻기 위해 사용된다. getSeconds()로 반환되는 값은 0에서 59 사이의 정수다.
아래의 코드를 보자.
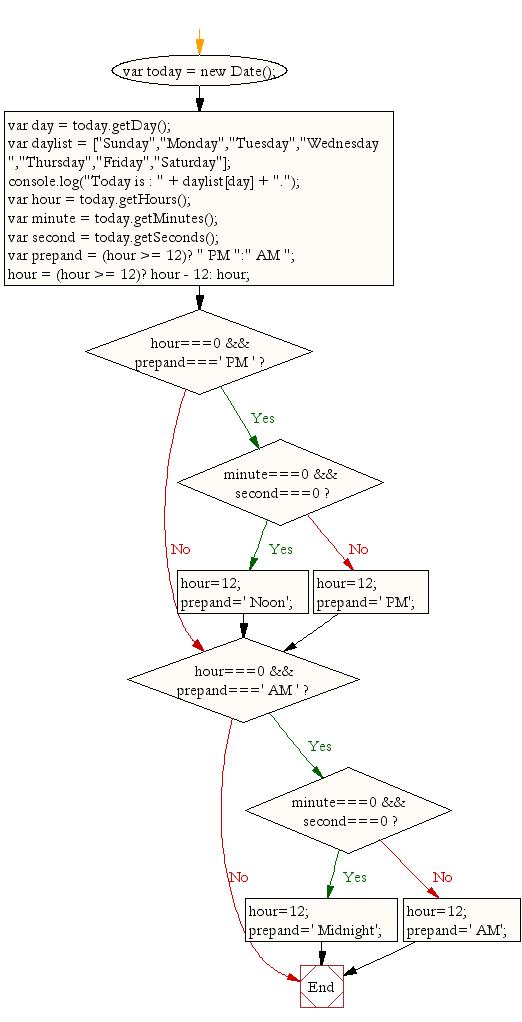
var today = new Date();
var day = today.getDay();
var daylist = ["Sunday","Monday","Tuesday","Wednesday ","Thursday","Friday","Saturday"];
console.log("Today is : " + daylist[day] + ".");
var hour = today.getHours();
var minute = today.getMinutes();
var second = today.getSeconds();
var prepand = (hour >= 12)? " PM ":" AM ";
hour = (hour >= 12)? hour - 12: hour;
if (hour===0 && prepand===' PM ')
{
if (minute===0 && second===0)
{
hour=12;
prepand=' Noon';
}
else
{
hour=12;
prepand=' PM';
}
}
if (hour===0 && prepand===' AM ')
{
if (minute===0 && second===0)
{
hour=12;
prepand=' Midnight';
}
else
{
hour=12;
prepand=' AM';
}
}
console.log("Current Time : "+hour + prepand + " : " + minute + " : " + second);
코드의 실행결과는 다음과 같다.

원리를 살펴보겠다. 아래에서 마름모 모양은 순서도에서 조건분기문을 의미한다.

ES6 버전에서는 const와 let을 이용하여 변수를 더 안정적으로 선언한다.
코드 및 이미지 출처 w3resource의 JavaScript: Display the current day and time in a specific format
https://www.w3resource.com/javascript-exercises/javascript-basic-exercise-1.php
'Code > JavaScript & Node.js' 카테고리의 다른 글
| [React] LifeCycle API (0) | 2020.09.22 |
|---|---|
| [Nodejs] 차근차근 Nodejs - 쿠키(cookie) (0) | 2020.07.21 |
| [프로그래머스] 완주하지 못한 선수 - javascript (0) | 2020.03.06 |
| html에서 js 연동 시 주의할 점 (0) | 2020.03.04 |
| Javascript의 window.print() 기능 (0) | 2019.10.21 |
댓글